首页
网站源码
免费专区
H5源码
HTML页面
图片源码
商城购物
培训教育
小说源码
织梦模板
影视视频
淘客源码
直播源码
素材模板
行业整站
运营引流
游戏源码
手游源码
端游源码
页游源码
APP源码
微信小程序
公众号
小程序
微信其他
亲测资源
精品源码
网友亲测
演示源码
简单亲测
详细亲测
视频教程
图文教程
视频教程
技术分享
登录
ai
价格
全部
免费
付费
钻石免费
钻石优惠
发布日期
修改时间
评论数量
随机
热度
技术分享
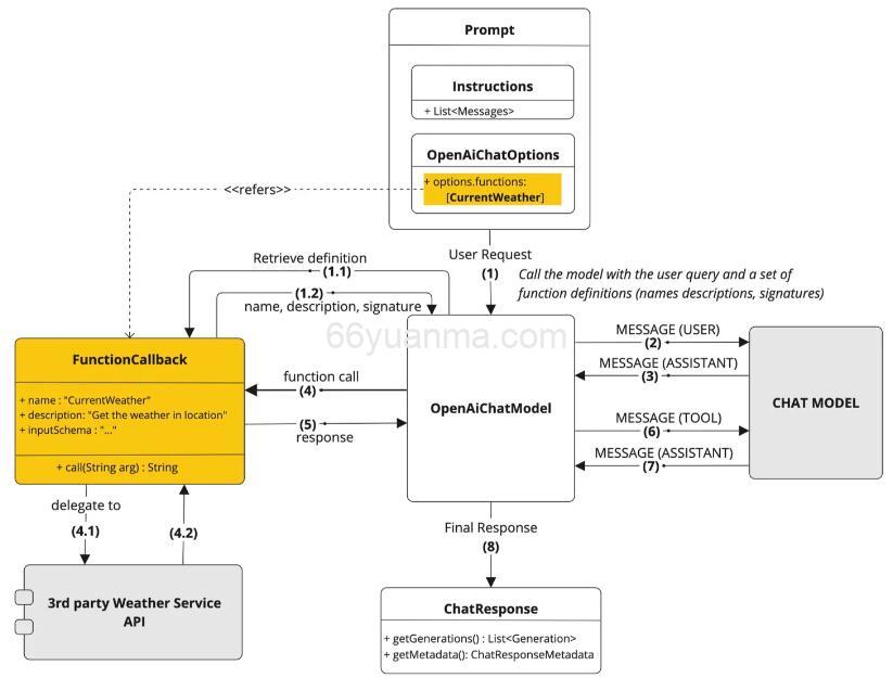
Spring-Ai-Alibaba 接入腾讯地图查询天气代码
加载更多
提供最优质的资源集合
立即查看
了解详情
登录
注册
安全登录
发送验证码
立即注册
忘记密码?